![]() |
Java SDK Documentation
12.0.3
|


Public Member Functions | |
| void | getParameterType (ServerInterface srvInterface, SizedColumnTypes parameterTypes) |
| void | getPerInstanceResources (ServerInterface srvInterface, VResources res) |
| void | getPerInstanceResources (ServerInterface srvInterface, VResources res, SizedColumnTypes argTypes) |
| void | getPrototype (ServerInterface srvInterface, ColumnTypes argTypes, ColumnTypes returnType) |
| void | getReturnType (ServerInterface srvInterface, SizedColumnTypes argTypes, SizedColumnTypes returnType) |
| abstract UDXType | getUDXFactoryType () |
Protected Attributes | |
| long | libOid |
| String | sqlName |
|
inherited |
Function to tell Vertica the name and types of parameters that this function uses. Vertica will use this to warn function callers that certain parameters they provide are not affecting anything, or that certain parameters that are not being set are reverting to default values.
| srvInterface | a ServerInterface object used to communicate with Vertica |
| parameterTypes | SizedColumnTypes describing the parameters |
| void com.vertica.sdk.UDLFactory.getPerInstanceResources | ( | ServerInterface | srvInterface, |
| VResources | res, | ||
| SizedColumnTypes | argTypes | ||
| ) |
Set the resource required for each instance of the UDX Object subclass
| srvInterface | a ServerInterface object used to communicate with Vertica |
| res | a VResources object used to tell Vertica what resources are needed by the UDX |
| argTypes | Provides the data types of arguments that this UDx was called with. This may be used to calculate the resources required by the UDx. |
|
virtual |
Provides the argument and return types of the UDL. UDL's take no input tuples; as such, their prototype is empty.
Implements com.vertica.sdk.UDXFactory.
|
virtual |
Not used in this form
Implements com.vertica.sdk.UDXFactory.
|
pure virtualinherited |
User subclasses should use the appropriate subclass of UDXFactory and not override this method on their own.
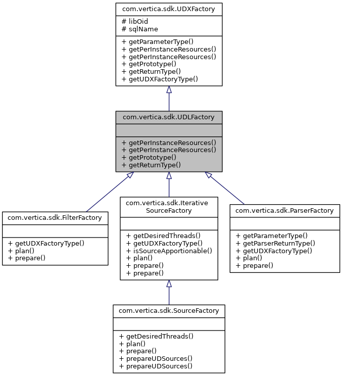
Implemented in com.vertica.sdk.ScalarFunctionFactory, com.vertica.sdk.IterativeSourceFactory, com.vertica.sdk.TransformFunctionFactory, com.vertica.sdk.AnalyticFunctionFactory, com.vertica.sdk.FilterFactory, com.vertica.sdk.MultiPhaseTransformFunctionFactory, and com.vertica.sdk.ParserFactory.